《Agents 2.0: From Shallow Loops to Deep Agents》
过去一年,构建AI智能代理多停留在“浅层循环”——用户输入→调用LLM→执行工具→返回结果→重复。这就是“浅层代理”或Agent 1.0。
它对简单事务(比如查天气、穿搭建议)很有效,但面对多天、数十步的复杂任务时,容易丢失上下文、陷入无限循环或产生幻觉,难以完成。
现在,行业正迎来“深度代理”或Agent 2.0的变革。这类系统不再被动响应,而是主动规划、管理持久记忆,并分派专职子代理协同解决复杂多步任务。
四大核心支柱:
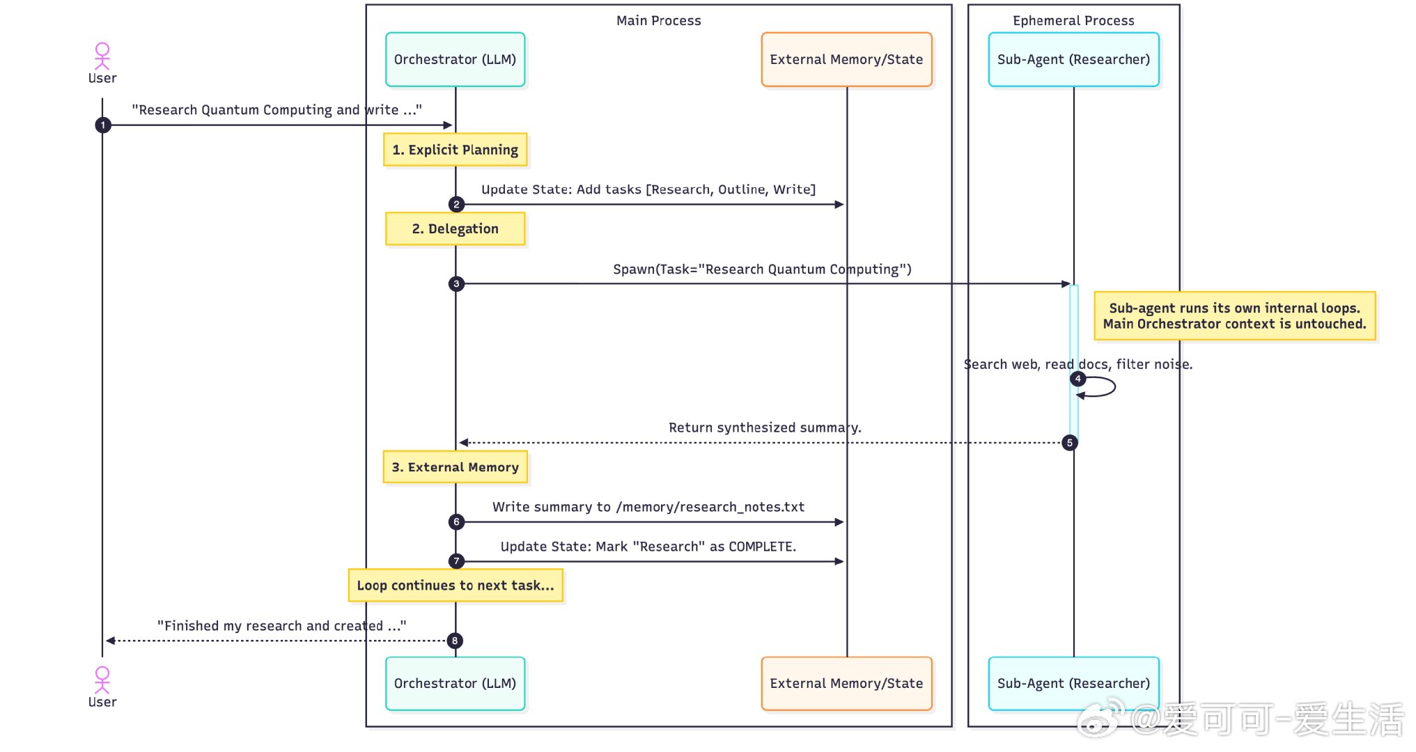
1️⃣ 明确规划:用工具维护详细的任务计划,动态更新状态,失败时调整策略,保证目标不偏离。
2️⃣ 分层委派:主代理作为协调者,分配子代理(如研究员、程序员、写手)独立处理子任务,提升专业度和效率。
3️⃣ 持久记忆:借助外部存储(文件系统、向量数据库)保存中间结果,避免上下文窗口超载,实现“知道去哪找信息”,而非“记住所有”。
4️⃣ 极致上下文设计:通过详尽、结构化的指令,明确何时暂停规划、何时调用子代理、工具使用规范、文件命名标准、协作流程等,确保智能体行为高效且稳定。
总结:
从Agent 1.0到2.0,是从被动循环到主动架构的跃迁。深度代理通过规划、分工和记忆管理,掌控上下文,从而解决耗时数小时甚至数天的复杂问题,而非仅仅应付几秒钟的简单请求。
这不仅是技术升级,更是智能体工程思维的革新。
🔗 philschmid.de/agents-2.0-deep-agents

